In distributed systems, traditional ACID transactions are often not feasible across service boundaries. The Compensating Transaction pattern provides an alternative approach by implementing compensation logic that can undo or correct the effects of completed operations when a distributed transaction fails, ensuring data consistency across services.
This pattern is essential for maintaining data integrity in microservices architectures where services operate independently and cannot participate in traditional distributed transactions. By implementing intelligent compensation mechanisms, you can achieve eventual consistency and handle partial failures gracefully.

This guide walks you through the Compensating Transaction pattern from concept to practical implementation, covering how to structure compensatable steps, manage transaction state, and roll back gracefully when distributed operations fail.
Understanding the Compensating Transaction Pattern
The Compensating Transaction pattern works by pairing each operation in a distributed transaction with a corresponding compensation operation that can reverse its effects. When a transaction fails partway through, the system executes compensation operations for all completed steps.
Core Architecture

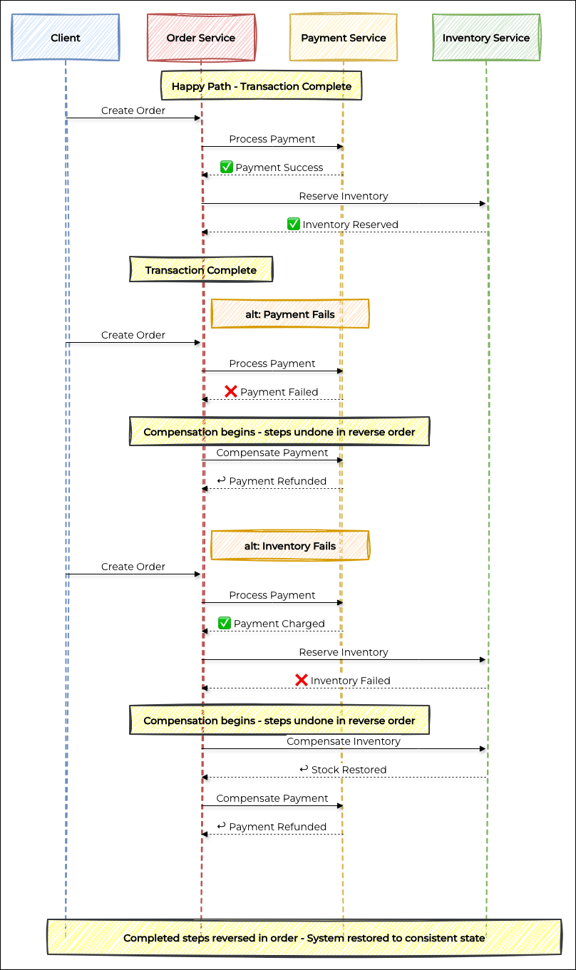
Compensating Transaction Pattern Interactions
Key Benefits
Eventual Consistency: Ensures data consistency across distributed services over time.
Failure Recovery: Provides mechanisms to handle partial transaction failures.
Service Independence: Allows services to operate independently without tight coupling.
Scalability: Enables horizontal scaling without distributed transaction overhead.
Flexibility: Supports complex business logic and custom compensation strategies.
Implementing the Compensating Transaction Pattern in Java
Let's build a comprehensive compensating transaction system that handles complex distributed operations with proper compensation logic and monitoring.
Implementation Overview
CompensatingTransaction & TransactionStep: Lightweight data models for tracking transaction state and step status
CompensatingTransactionManager: Core manager handling transaction lifecycle, step execution, and synchronous compensation
OrderProcessingService: Practical e-commerce example wiring all three steps together
Service Classes: Order, Payment, and Inventory service implementations with compensation logic
Main: A runnable demo showing both the happy path and a failure/rollback scenario
Note on Implementation
This implementation keeps things simple by design: plain HashMap, synchronous compensation, and no external dependencies. For production systems, consider using a persistent store (PostgreSQL, Redis) for transaction state durability so compensation can survive restarts, and frameworks like Axon Framework or Apache Camel for complex multi-service workflows.
Transaction and Step Classes
/** Tracks the state and steps of a single distributed transaction */
public class CompensatingTransaction {
private final String id;
private final List<TransactionStep> steps = new ArrayList<>();
private String status = "ACTIVE"; // ACTIVE → COMPLETED or COMPENSATED
public CompensatingTransaction(String id) {
this.id = id;
}
public void addStep(TransactionStep step) {
steps.add(step);
}
/** Returns only the steps that completed successfully — these need to be undone */
public List<TransactionStep> getCompletedSteps() {
List<TransactionStep> completed = new ArrayList<>();
for (TransactionStep step : steps) {
if (step.isCompleted()) completed.add(step);
}
return completed;
}
public void markCompleted() { status = "COMPLETED"; }
public void markCompensated() { status = "COMPENSATED"; }
public String getId() { return id; }
public String getStatus() { return status; }
}
/**
* Represents a single step in a distributed transaction.
* Each step must define:
* execute() — what to do when things go right
* compensate() — how to undo it when things go wrong
*/
public abstract class TransactionStep {
private final String name;
private boolean completed = false;
public TransactionStep(String name) {
this.name = name;
}
/** Perform the step. Return true if successful, false otherwise. */
public abstract boolean execute() throws Exception;
/** Undo the effects of this step. Called during compensation. */
public abstract void compensate() throws Exception;
public void markCompleted() { this.completed = true; }
public boolean isCompleted() { return completed; }
public String getName() { return name; }
}
Core Transaction Manager
public class CompensatingTransactionManager {
// Stores active transactions keyed by their ID
private final Map<String, CompensatingTransaction> transactions = new HashMap<>();
private int nextId = 1;
/** Start a new transaction and return its unique ID */
public String startTransaction() {
String id = "txn-" + nextId++;
transactions.put(id, new CompensatingTransaction(id));
System.out.println("Started transaction: " + id);
return id;
}
/**
* Execute a step within the transaction.
* If the step fails, all previously completed steps are automatically undone.
*/
public boolean executeStep(String transactionId, TransactionStep step) {
CompensatingTransaction txn = findTransaction(transactionId);
txn.addStep(step);
try {
boolean success = step.execute();
if (success) {
step.markCompleted();
System.out.println(" ✓ " + step.getName());
return true;
} else {
System.out.println(" ✗ " + step.getName() + " failed — starting compensation");
compensate(transactionId);
return false;
}
} catch (Exception e) {
System.out.println(" ✗ " + step.getName() + " threw: " + e.getMessage());
compensate(transactionId);
return false;
}
}
/** Mark the transaction as successfully completed */
public void completeTransaction(String transactionId) {
findTransaction(transactionId).markCompleted();
transactions.remove(transactionId);
System.out.println("Transaction completed: " + transactionId);
}
/**
* Undo all completed steps in reverse order.
* Reverse order is critical — it ensures each step is undone
* in a way that respects dependencies between operations.
*/
public void compensate(String transactionId) {
CompensatingTransaction txn = findTransaction(transactionId);
System.out.println("Compensating transaction: " + transactionId);
List<TransactionStep> toUndo = txn.getCompletedSteps();
Collections.reverse(toUndo); // Undo last step first
for (TransactionStep step : toUndo) {
try {
step.compensate();
System.out.println(" ↩ Undid: " + step.getName());
} catch (Exception e) {
// Log and continue — compensation must be best-effort
System.err.println(" ✗ Could not undo " + step.getName() + ": " + e.getMessage());
}
}
txn.markCompensated();
transactions.remove(transactionId);
System.out.println("Transaction rolled back: " + transactionId);
}
private CompensatingTransaction findTransaction(String id) {
CompensatingTransaction txn = transactions.get(id);
if (txn == null) throw new IllegalArgumentException("Transaction not found: " + id);
return txn;
}
}
Practical Implementation: E-commerce Order Processing
public class OrderProcessingService {
private final CompensatingTransactionManager txnManager;
private final OrderService orderService;
private final PaymentService paymentService;
private final InventoryService inventoryService;
public OrderProcessingService(CompensatingTransactionManager txnManager,
OrderService orderService, PaymentService paymentService,
InventoryService inventoryService) {
this.txnManager = txnManager;
this.orderService = orderService;
this.paymentService = paymentService;
this.inventoryService = inventoryService;
}
public String processOrder(OrderRequest request) {
String txnId = txnManager.startTransaction();
// Each step is tried in sequence.
// If any step fails, the manager automatically rolls back all previous steps.
CreateOrderStep createStep = new CreateOrderStep(orderService, request);
if (!txnManager.executeStep(txnId, createStep)) {
return "Order failed — all changes have been rolled back";
}
ProcessPaymentStep paymentStep = new ProcessPaymentStep(paymentService, createStep.getOrderId(), request.getAmount());
if (!txnManager.executeStep(txnId, paymentStep)) {
return "Order failed — all changes have been rolled back";
}
ReserveInventoryStep inventoryStep = new ReserveInventoryStep(inventoryService, createStep.getOrderId(), request.getItems());
if (!txnManager.executeStep(txnId, inventoryStep)) {
return "Order failed — all changes have been rolled back";
}
txnManager.completeTransaction(txnId);
return createStep.getOrderId();
}
}
// Step 1: Create the order record
public class CreateOrderStep extends TransactionStep {
private final OrderService orderService;
private final OrderRequest request;
private String orderId; // Saved so compensation knows what to cancel
public CreateOrderStep(OrderService orderService, OrderRequest request) {
super("Create Order");
this.orderService = orderService;
this.request = request;
}
@Override
public boolean execute() {
orderId = orderService.createOrder(request);
return orderId != null;
}
@Override
public void compensate() {
// Undo: cancel the order we just created
if (orderId != null) orderService.cancelOrder(orderId);
}
public String getOrderId() { return orderId; }
}
// Step 2: Charge the customer
public class ProcessPaymentStep extends TransactionStep {
private final PaymentService paymentService;
private final String orderId;
private final double amount;
private String paymentId; // Saved so compensation knows what to refund
public ProcessPaymentStep(PaymentService paymentService, String orderId, double amount) {
super("Process Payment");
this.paymentService = paymentService;
this.orderId = orderId;
this.amount = amount;
}
@Override
public boolean execute() {
paymentId = paymentService.processPayment(orderId, amount);
return paymentId != null;
}
@Override
public void compensate() {
// Undo: refund the payment
if (paymentId != null) paymentService.refundPayment(paymentId);
}
}
// Step 3: Reserve stock
public class ReserveInventoryStep extends TransactionStep {
private final InventoryService inventoryService;
private final String orderId;
private final List<OrderItem> items;
private List<String> reservationIds; // Saved so we know what to release
public ReserveInventoryStep(InventoryService inventoryService, String orderId, List<OrderItem> items) {
super("Reserve Inventory");
this.inventoryService = inventoryService;
this.orderId = orderId;
this.items = items;
}
@Override
public boolean execute() {
reservationIds = inventoryService.reserveItems(orderId, items);
return reservationIds != null && !reservationIds.isEmpty();
}
@Override
public void compensate() {
// Undo: release the reserved stock
if (reservationIds != null) inventoryService.releaseReservations(reservationIds);
}
}
Supporting Service Classes
/** Manages order records */
public class OrderService {
private final Map<String, String> orders = new HashMap<>(); // orderId → status
public String createOrder(OrderRequest request) {
String orderId = "order-" + System.currentTimeMillis();
orders.put(orderId, "CREATED");
System.out.println(" Created order: " + orderId);
return orderId;
}
public void cancelOrder(String orderId) {
orders.put(orderId, "CANCELLED");
System.out.println(" Cancelled order: " + orderId);
}
}
/** Handles payment processing */
public class PaymentService {
private final Map<String, String> payments = new HashMap<>(); // paymentId → status
public String processPayment(String orderId, double amount) {
String paymentId = "pay-" + System.currentTimeMillis();
payments.put(paymentId, "CHARGED");
System.out.println(" Charged $" + amount + " for order: " + orderId);
return paymentId;
}
public void refundPayment(String paymentId) {
payments.put(paymentId, "REFUNDED");
System.out.println(" Refunded payment: " + paymentId);
}
}
/** Manages inventory reservations */
public class InventoryService {
private final Map<String, String> reservations = new HashMap<>();
public List<String> reserveItems(String orderId, List<OrderItem> items) {
List<String> ids = new ArrayList<>();
for (OrderItem item : items) {
String resId = "res-" + item.getProductId();
reservations.put(resId, "RESERVED");
ids.add(resId);
}
System.out.println(" Reserved " + items.size() + " item(s) for order: " + orderId);
return ids;
}
public void releaseReservations(List<String> reservationIds) {
for (String id : reservationIds) reservations.put(id, "RELEASED");
System.out.println(" Released reservations: " + reservationIds);
}
}
Data Classes
// Simple data container for an order request
public class OrderRequest {
private final String customerId;
private final List<OrderItem> items;
private final double amount;
public OrderRequest(String customerId, List<OrderItem> items, double amount) {
this.customerId = customerId;
this.items = items;
this.amount = amount;
}
public String getCustomerId() { return customerId; }
public List<OrderItem> getItems(){ return items; }
public double getAmount() { return amount; }
}
// Represents a single product in an order
public class OrderItem {
private final String productId;
private final int quantity;
public OrderItem(String productId, int quantity) {
this.productId = productId;
this.quantity = quantity;
}
public String getProductId() { return productId; }
public int getQuantity() { return quantity; }
}
Putting It All Together
public class Main {
public static void main(String[] args) {
CompensatingTransactionManager txnManager = new CompensatingTransactionManager();
OrderProcessingService service = new OrderProcessingService(
txnManager,
new OrderService(),
new PaymentService(),
new InventoryService()
);
// Happy path — all steps succeed
System.out.println("=== Successful order ===");
OrderRequest request = new OrderRequest(
"customer-1", List.of(new OrderItem("product-A", 2)), 49.99
);
System.out.println("Result: " + service.processOrder(request));
System.out.println();
// Failure path — payment returns null (simulating a failed charge)
System.out.println("=== Failed payment scenario ===");
PaymentService failingPayments = new PaymentService() {
@Override
public String processPayment(String orderId, double amount) {
System.out.println(" Payment declined!");
return null; // Returning null signals failure to the step
}
};
OrderProcessingService serviceWithFailure = new OrderProcessingService(
new CompensatingTransactionManager(),
new OrderService(), failingPayments,
new InventoryService()
);
System.out.println("Result: " + serviceWithFailure.processOrder(request));
}
}Example Output
=== Successful order ===
Started transaction: txn-1
✓ Create Order
✓ Process Payment
✓ Reserve Inventory
Transaction completed: txn-1
Result: order-1234567890
=== Failed payment scenario ===
Started transaction: txn-1
✓ Create Order
Payment declined!
✗ Process Payment failed — starting compensation
Compensating transaction: txn-1
↩ Undid: Create Order
Transaction rolled back: txn-1
Result: Order failed — all changes have been rolled backWhen Compensation Itself Fails
Compensation can also fail: a refund API times out, a service is down. When that happens, the system is in an inconsistent state that can't be resolved automatically. Here's how to handle it:
Retry with backoff: Most failures are transient. Retrying the compensation (with a short delay between attempts) resolves the majority of cases. This is why compensation operations must be idempotent: retrying a refund should never charge twice.
Log to a failed-compensation store: Persist the details of every failed compensation. A background job can pick these up and retry them later, even across restarts.
Alert a human: If retries are exhausted, escalate. At that point it requires manual intervention. Someone reviews the logs and resolves the inconsistency directly.
There is no fully automated solution for every scenario. Compensation is best-effort: the goal is to resolve failures automatically in most cases, with a clear escalation path for the rest.
When to Use Compensating Transaction Pattern
Understanding when to apply the Compensating Transaction pattern is crucial for making the right architectural decisions. Here's when it shines and when alternatives might be better:
✅ Ideal Scenarios:
Your system performs multi-step distributed operations that span multiple independent services.
You need eventual consistency across service boundaries without traditional ACID transactions.
Business operations are logically reversible (refunds, cancellations, inventory releases).
You're building event-driven or microservices architectures where tight coupling is undesirable.
Partial transaction failures require clean, auditable rollback mechanisms.
You need to maintain transaction history for compliance or debugging purposes.
❌ Skip It When:
Strong ACID consistency is required: use traditional database transactions instead.
Operations are not logically reversible or meaningful compensation cannot be defined.
Your system is a monolith where local transactions within a single database suffice.
The added complexity of compensation logic outweighs the consistency benefits.
All operations happen within a single service or database boundary.
Real-time consistency is critical and eventual consistency is unacceptable.
Best Practices
Make compensation idempotent: Retrying a failed compensation must produce the same result.
Persist transaction state: In memory storage won't survive a crash during compensation. Use PostgreSQL or Redis.
Compensate in reverse order: Undo steps in reverse to respect business logic dependencies during rollback.
Alert on compensation failures: Log and surface failed compensations immediately as they require human intervention.
Set transaction timeouts: Long running incomplete transactions should automatically trigger compensation.
Monitor compensation rates: Rising compensation frequency signals upstream reliability issues worth investigating.
Found this helpful? Share it with a colleague who's struggling with distributed transaction management in their microservices architecture. Got questions? We'd love to hear from you at [email protected]

